Skip to Content

管理配送配置

本指南将介绍配送配置的定义及在供应商管理后台中的管理方法。

什么是配送配置?

配送配置用于将具有相似运输需求的产品分组,以便为这些产品提供专属的运输选项。

例如,若商店中有易碎品,其运输方式与其他产品不同,可创建“易碎品”配送配置并关联易碎产品,然后为易碎品和其他产品分别设置运输选项。

查看配送配置列表

若要查看商店中的配送配置:

  1. 进入“设置 → 库存位置和配送”页面。
  2. 在“配送配置”部分点击“配送方案”。
  3. 可查看所有已设置的配送配置列表,并支持搜索、筛选和排序。
创建

创建配送配置

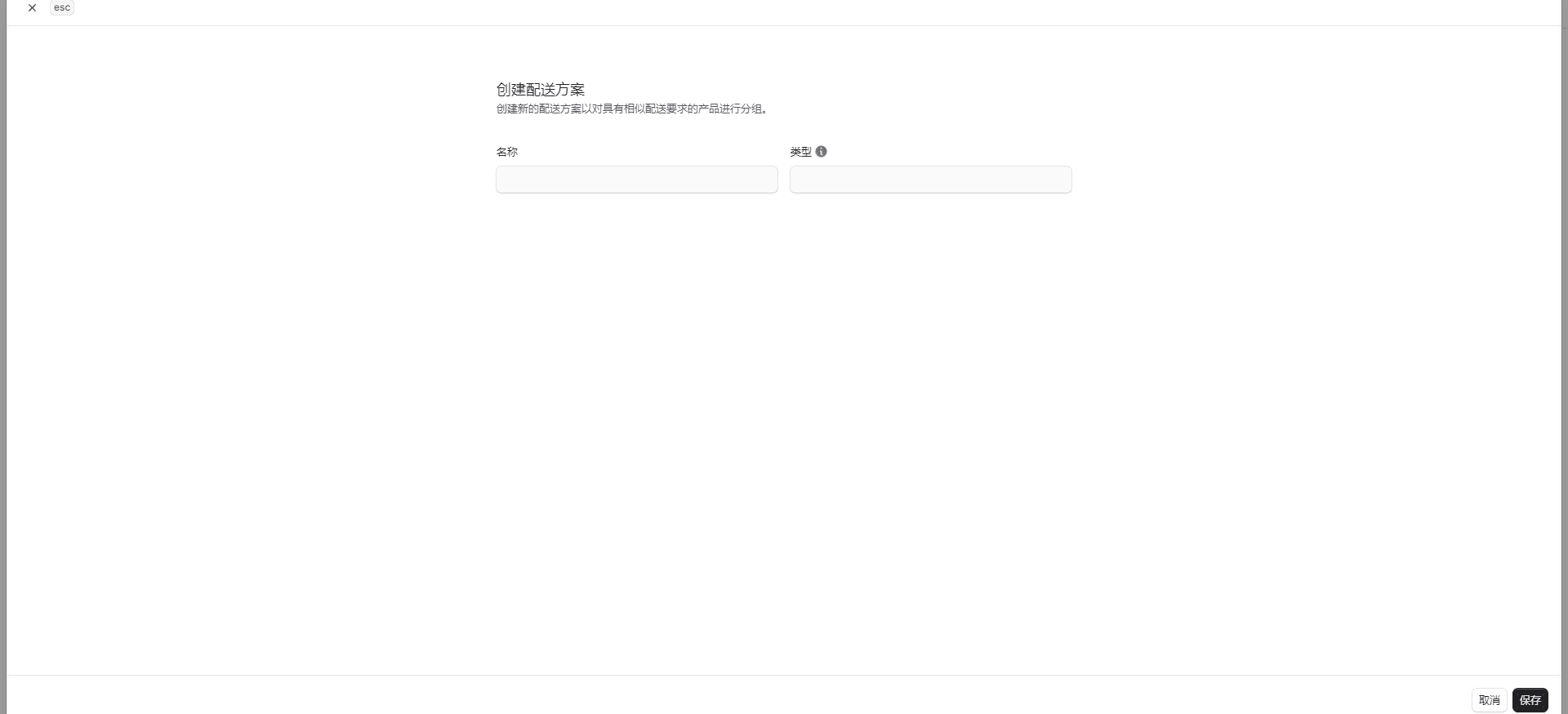
若要创建配送配置:

  1. 进入设置 → 库存位置和配送页面。
  2. 点击右上角【创建】按钮。
  3. 在打开的表单中:
    • 在“名称”字段输入配送配置名称(如“易碎品”)。
    • 在“类型”字段输入属于该配置文件的产品类型(如“易碎品”或“超重”)。
  4. 完成后点击【保存】按钮。
创建

查看配送配置详情

若要查看配送配置详情:

  1. 进入设置 → 库存位置和配送页面。
  2. 点击列表中的目标配送配置,打开其详情页面。

管理配送配置的产品

可在产品详情页面管理产品所属的配送配置。

删除配送配置

警告:删除配送配置不可恢复。

若要删除配送配置:

  1. 进入配送配置详情页面。
  2. 点击第一部分右上角的 图标,选择【删除】。
  3. 在弹出窗口中输入配送配置名称,点击【删除】按钮确认删除。